Назначение блока управления
Блок управления дозатором предназначен для точного дозирования компонентов карамельной массы на линии приготовления карамели «Прогресс».
Причины модернизации
Модернизация существующего блока управления потребовалась в связи с его моральным и физическим износом, сложностью приобретения запасных комплектующих, низкой точностью дозирования, неудобствами в управлении и отсутствием автоматизированного учета готовой продукции
Краткие технические данные блока управления
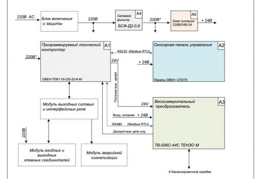
В качестве основных управляющих элементов в блоке управления установлены программируемый логический контроллер ОВЕН ПЛК110-220-32-К-М и сенсорная панель оператора СП270. В качестве весового терминала используется весоизмерительный преобразователь контроллер ТВ -006С («Тензо М», Россия). Тензодатчики подключены к весовому терминалу через балансировочную коробку МКС4-31 («Тензо М», Россия). Для снижения воздействия импульсных и высокочастотных помех контроллер, панель оператора и весовой терминал включены через сетевой фильтр ОВЕН БСФ-Д2-0,6.
Блок управления имеет следующие технические особенности:
- простой, интуитивно понятный графический интерфейс позволяет оператору выполнять все команды по управлению дозатором с панели управления;
- оперативная информация о работе дозатора, состоянии исполнительных органов выводится на панель оператора. В случае возникновения аварийной (нештатной) ситуации включается световая и звуковая сигнализация, на панель оператора выводится информационное сообщение о необходимых действиях;
- оператор имеет возможность выбирать один из 16 заранее предустановленных значений рецептур. Ввод и изменение рецептуры выполняет технолог по парольному доступу;
- блок управления поддерживает следующие режимы работы:
- автоматический – штатный режим работы дозатора;
- ручной – используется в случае возникновения нештатной ситуации с оборудованием дозатора, или в случае выполнения различных технологических операций;
- режим настройки – режим с помощью которого наладчики имеют возможность произвести точную настройку весового терминала и установить временные интервалы работы дозатора. Вход в режим настройки закрыт паролем;
- режим калибровки – специальный режим работы в котором выполняется метрологическая аттестация (калибровка) дозатора. Вход в режим закрыт паролем.
- ведется посуточный архив по объемам используемого сырья. Глубина архива 31 календарный день. Обнуление архивов защищено паролями доступа.
Конструктивно блок управления собран в пластмассовом боксе размерами 600х600х250 мм. Для жаркого периода времени в блоке управления предусмотрена принудительная вентиляция, которая включается по датчику температуры контроллера.
Разработанный алгоритм управления клапанами подачи компонент карамельной массы, позволил существенно снизить значение вибрационных составляющих при измерении веса доз. Дозатор прошел метрологическую аттестацию и соответствует классу точности 1 согласно ГОСТ ГОСТ10223-97




